Tesla Wall Connector mit LadeKosten verbinden
Erfasse deine Ladekosten mit dem Tesla Wall Connector Gen 3 automatisch. Lokale WiFi-Verbindung, keine Authentifizierung nötig — funktioniert mit jedem E-Auto.
| Modelle | Gen 3 |
| Integration | Lokales WiFi |
| Authentifizierung | None (open) |
| Max. Leistung | 22 kW |
| Phasen | 3-phasig |
| Markt | Global |
| API-Qualität | Eingeschränkt |
| Status | Verfügbar |
Tesla Wall Connector in Deutschland
Der Tesla Wall Connector Gen 3 ist in Europa mit Typ-2-Stecker erhältlich und lädt nicht nur Tesla-Fahrzeuge, sondern jedes Elektroauto, das den europäischen Typ-2-Standard unterstützt. Mit bis zu 22 kW Ladeleistung (dreiphasig) ist er eine leistungsfähige Wallbox für den Heimgebrauch.
Ob du einen Tesla Model 3, einen VW ID.4, einen Hyundai Ioniq 5 oder einen BMW i4 fährst — der Wall Connector lädt sie alle, und LadeKosten dokumentiert die Kosten.
Einfachste Einrichtung aller Wallboxen
Der Tesla Wall Connector macht es dir besonders einfach: Keine Registrierung, kein Cloud-Konto, kein API-Key, keine Authentifizierung. Der Wall Connector stellt im lokalen WLAN zwei HTTP-Endpunkte bereit, die frei zugänglich sind:
/api/1/vitals— Echtzeitdaten: Spannung, Strom pro Phase, Netzfrequenz, Session-Energie, Fahrzeug-Status/api/1/lifetime— Lifetime-Statistiken: Gesamtenergie in Wh, Anzahl Ladestarts, Betriebszeit
Einrichtung:
- Smartphone ins WLAN bringen
- LadeKosten öffnen
- Wall Connector wird automatisch erkannt
- Fertig — Monitoring läuft
Kein Passwort merken, keinen API-Key generieren, keine OAuth-Anmeldeseite.
Was LadeKosten erfasst
Für jeden abgeschlossenen Ladevorgang dokumentiert die App:
- Geladene Energiemenge in kWh (aus
session_energy_whbzw. Lifetime-Energie-Delta) - Berechnete Stromkosten basierend auf deinem individuellen Stromtarif
- Ladedauer der Session in Sekunden
- Netzspannung und Strom pro Phase (wenn vitals verfügbar)
- Gesamtenergie seit Inbetriebnahme (aus
energy_wh) - Ladestarts — wie oft wurde dein Auto insgesamt geladen
Die App berechnet die aktuelle Ladeleistung aus Spannung × Strom über alle drei Phasen — so weißt du genau, mit wie viel kW gerade geladen wird.
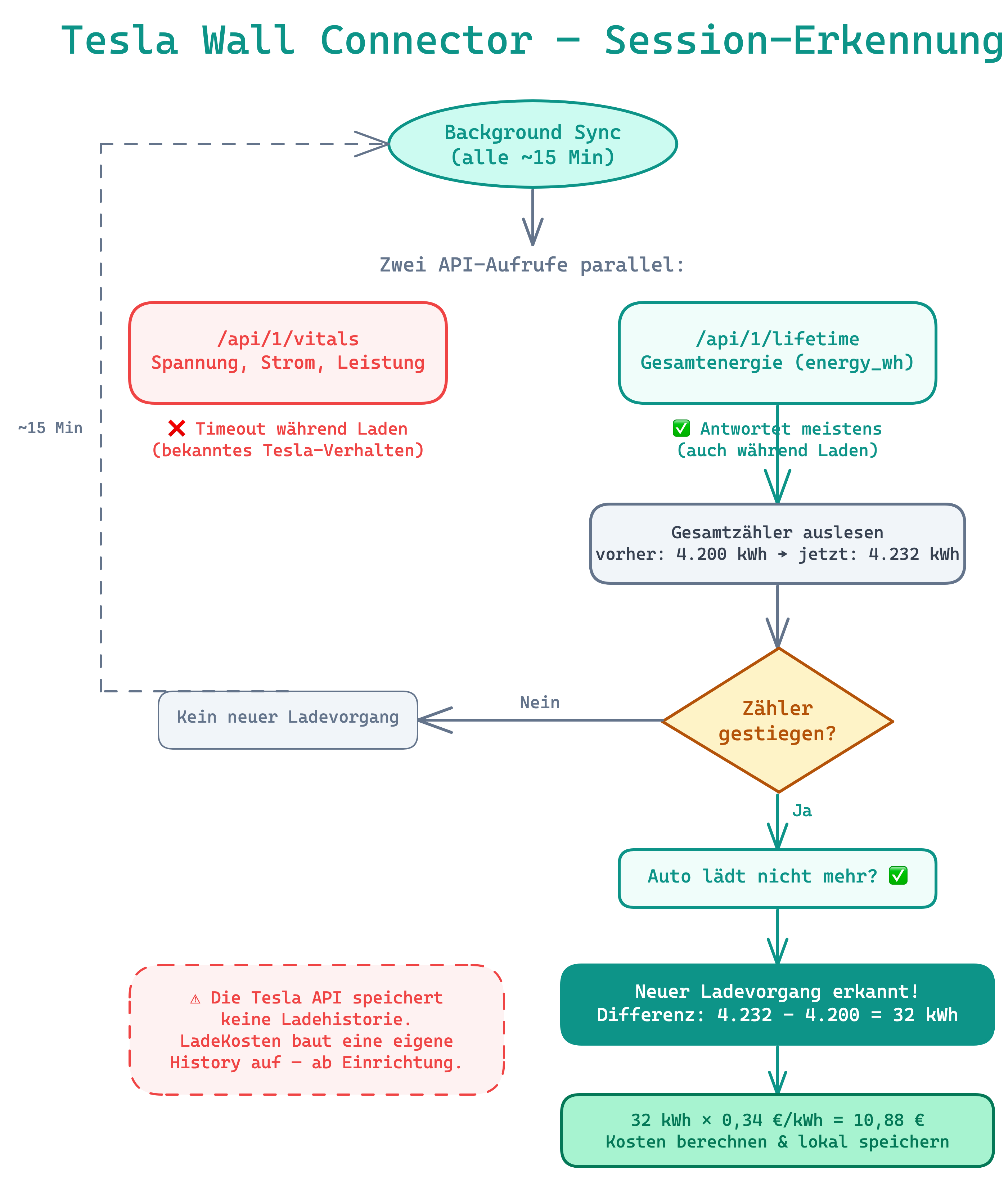
So erkennt LadeKosten deine Ladevorgänge

Ehrlich über die Einschränkungen
Transparenz ist uns wichtig. Der Tesla Wall Connector hat einige Besonderheiten:
API antwortet nicht immer während des Ladens
Die /api/1/vitals-Schnittstelle kann während eines aktiven Ladevorgangs unerreichbar sein — das ist ein bekanntes Verhalten des Tesla Wall Connectors. LadeKosten fängt das elegant ab: Wenn vitals nicht antwortet, nutzt die App die lifetime-Daten als Fallback. Die Erfassung des abgeschlossenen Ladevorgangs ist davon nicht betroffen.
Keine Session-History
Der Wall Connector speichert keine Ladehistorie in seiner API. LadeKosten gleicht das aus, indem die App über den Lifetime-Energiezähler die Differenz zwischen zwei Abfragen berechnet. Ab dem Moment der Einrichtung wird jeder Ladevorgang lückenlos dokumentiert.
Read-only und ohne Authentifizierung
Die API ist rein lesend — LadeKosten kann den Wall Connector nicht steuern. Die fehlende Authentifizierung bedeutet, dass jedes Gerät im selben WLAN die Daten lesen kann. Für ein privates Heimnetzwerk ist das in der Regel unproblematisch.
Maximaler Datenschutz
Die gesamte Kommunikation findet lokal im WLAN statt. Deine Ladedaten verlassen nie dein Heimnetzwerk:
- Kein Tesla-Account nötig — komplett unabhängig von Tesla-Diensten
- Kein Cloud-Service — alles funktioniert offline
- Keine Drittanbieter-Server — deine Daten bleiben privat
- Keine Tracking-Mechanismen in der Kommunikation
Ladekosten steuerlich dokumentieren
Auch mit dem Tesla Wall Connector erstellt LadeKosten steuerlich verwertbare Nachweise:
- PDF-Reports für den Arbeitgeber
- DATEV-Export für den Steuerberater
- GoBD-konforme Aufzeichnung mit Audit-Log
- Monatliche Übersichten mit Kosten und Energiemengen
Für Dienstwagenfahrer und Selbstständige, die ihren Tesla Wall Connector zu Hause nutzen, ist das die einfachste Art, Ladekosten nachzuweisen.
Fazit
Der Tesla Wall Connector Gen 3 ist eine der beliebtesten Wallboxen weltweit — und mit LadeKosten dokumentierst du deine Ladekosten automatisch. Einfachste Einrichtung ohne jede Authentifizierung, funktioniert mit jedem E-Auto (nicht nur Tesla), und maximaler Datenschutz durch rein lokale Kommunikation. Die Einschränkungen der Tesla-API sind bekannt und werden von LadeKosten elegant abgefangen.
So richtest du es ein
Gleiches WLAN verbinden
Stelle sicher, dass dein Smartphone und dein Tesla Wall Connector Gen 3 im selben WLAN-Netzwerk sind.
Wallbox automatisch erkennen
Öffne LadeKosten und starte die Suche. Die App findet deinen Tesla Wall Connector im lokalen Netzwerk — ganz ohne Passwort oder API-Key.
Monitoring starten
Tippe auf deinen Wall Connector und bestätige. Ab sofort werden alle Ladevorgänge nach Abschluss automatisch erfasst.
Häufige Fragen
Welche Generation des Tesla Wall Connectors wird unterstützt?
LadeKosten unterstützt den Tesla Wall Connector Gen 3. Dieser bietet eine lokale HTTP-API über WLAN mit den Endpunkten /api/1/vitals und /api/1/lifetime. Ältere Generationen ohne WLAN-Anbindung werden nicht unterstützt.
Funktioniert das auch in Deutschland mit Typ-2-Stecker?
Ja. Der Tesla Wall Connector Gen 3 ist in Europa mit Typ-2-Stecker erhältlich und lädt jedes Elektroauto, das diesen Standard unterstützt — nicht nur Tesla. Ob VW ID.4, BMW iX, Hyundai Ioniq 5 oder Mercedes EQA: LadeKosten erfasst die Ladedaten unabhängig vom Fahrzeughersteller.
Kann ich die Ladeleistung während des Ladens sehen?
Die lokale API des Tesla Wall Connectors hat eine bekannte Einschränkung: Der /api/1/vitals-Endpunkt antwortet während eines aktiven Ladevorgangs möglicherweise nicht. LadeKosten erkennt das und nutzt die Lifetime-Daten (/api/1/lifetime) als Fallback. Die Erfassung des abgeschlossenen Ladevorgangs funktioniert trotzdem zuverlässig.
Welche Einschränkungen gibt es?
Die API ist read-only (kein Steuern der Wallbox), es gibt keine Authentifizierung (jedes Gerät im WLAN kann lesen), keine Session-History (LadeKosten baut eine eigene auf) und eingeschränkte Live-Daten während des Ladens. Für die Kernfunktion — Ladekosten dokumentieren — reicht das vollkommen aus.
Brauche ich einen Tesla-Account?
Nein. Die Verbindung läuft komplett lokal über dein WLAN. Kein Tesla-Account, kein Cloud-Service, keine Registrierung nötig.
Jetzt Ladekosten erfassen
Teste LadeKosten 14 Tage kostenlos und erfasse deine Ladekosten automatisch.
Laden im
App Store
Bald verfügbar
Google Play